Mustafa Ali Yahya Adam

Chemical Engineer & Simulation Specialist

Transforming complex chemical processes into optimized Digital Twins using AVEVA, MATLAB, and Python. Focused on sustainable energy grids and industrial automation.

Featured Projects

Engineering innovation meets sustainable development.

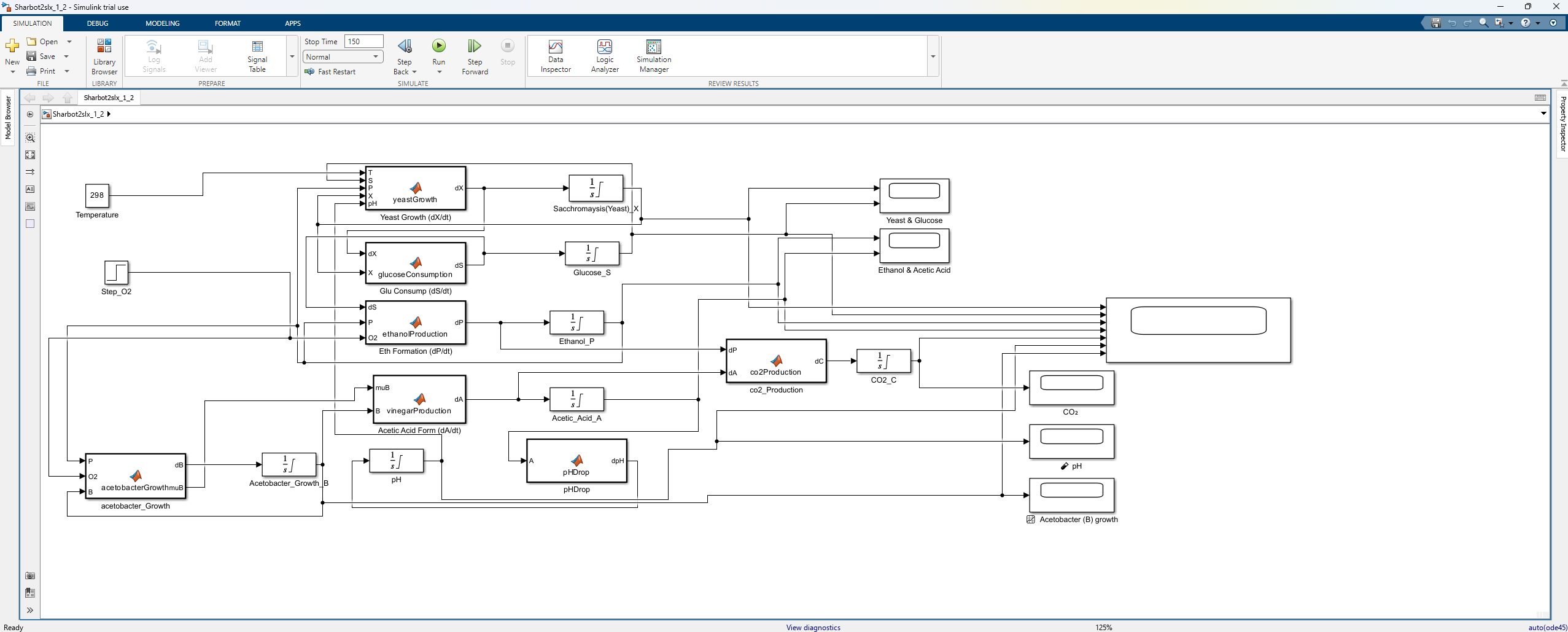
Fermentation Cycle

Sharbot Fermentation Dynamics

MATLAB Simulink 7 ODE System

Modeled the two-stage microbial transformation (Sugar → Ethanol → Acetic Acid) using Monod growth kinetics. The simulation uses seven linked differential equations to track biomass, pH inhibition, and CO₂ generation.

Syngas Production

Syngas Purification & H2 Recovery

Downstream Processing 99.9% H2 Purity

Designed the downstream separation sequence for syngas produced by small cattle manure steam reforming. Achieved a primary design target of 99.9% Hydrogen purity with an overall process recovery of 80–85%.

Batch Reactor Simulation

Batch Reactor Simulation (A→B→C)

MATLAB Simulink

Modeled concentration profiles and time-dependent behavior for series reactions to determine optimal conversion times.

Pipeline Design

Refinery Pipeline Optimization

C++ Fluid Mechanics

Optimized pipeline systems using custom C++ algorithms for head loss and energy efficiency.

Technical Toolbox

Simulation & Code

  • AVEVA Process Simulation
  • MATLAB & Simulink
  • Python (Pandas, NumPy)
  • C++

Engineering

  • Process Design & P&ID
  • Thermodynamics
  • Reaction Kinetics
  • Industrial Safety (SACHE)

Web & Tools

  • HTML5 / CSS3 / Git
  • SolidWorks
  • Microsoft Office 365
  • Project Management

My Journey

2025 – Present

Founder & President

AIChE-BAIBU Student Chapter

Established the university's first AIChE chapter. Leading technical workshops, networking events, and student development initiatives.

October 2025

R&D Internship

Istanbul Technic Construction

Focusing on product development and quality control standards.

Aug 2025

QC Internship

Istanbul Technic Construction

Gained hands-on experience in industrial quality assurance and testing protocols.

May 2025

AIChE SACHE Safety Certification

AIChE Academy

Completed 5+ certifications in Process Safety, Runaway Reactions, and Hazard Recognition.

Let's Collaborate

Interested in my simulation work or hiring for an Erasmus role?